Profile PictureSucculent Games
$0+

Toon Shader With Animation Nodes

Add to cart

Toon Shader With Animation Nodes

$0+

Description
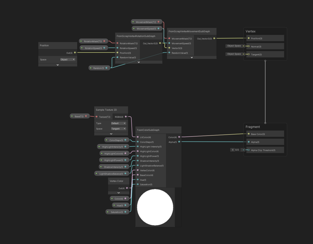
We're making our game with the Unity engine. Using ECS, DOTS, and Hybrid Rendering, these technologies are in development and some features are not ready yet, like animations. We created a shader that animates the rotation and movement of objects only with texture. Have a look at how we animated our NPCs! Different colors animate different axes of rotation and movement.

Instructions
All that you need to use our shader is to have two UV-maps on your model, one(first) is for color texture, and the second is for animation textures.

$
Add to cart

You'll get our game shader with animation nodes, cartoon cell shading, and much more!

Powered by